爱盈利 法治
专业问答
810
8月前
iAE(App 内活动)自上线至今已近两年时间,然而,仍有不少朋友尚未充分认识到这一功能的重大意义与潜在价值。在竞争激烈的 App 市场环境中,iAE 为开发者提供了一个绝佳的展示和推广平台。接下来,本文将为大家详细介绍 iAE 是什么、有哪些分类、如何选择、申请需要准备什么以及具体的申请流程,帮助大家全面掌握 iAE 的运用技巧。
iAE,即 App 内活动,指的是 App 和游戏内举办的具有时效性的活动。对于用户而言,他们无需离开 App Store,就能直接在 iOS 和 iPadOS 上的 App Store 中看到产品的 App 内活动。这一功能为产品提供了一种全新的展示方式,有助于扩大活动触及的用户群体,提升产品的曝光度和用户参与度。
在 iOS 15、iPadOS 15 及更高版本的系统上,App 内活动会以活动卡片的形式在 App Store 上进行展示。这些活动卡片设计精美,包含图像或视频、活动名称以及简要描述,能够迅速吸引用户的注意力。
产品详情页面:在产品详情页,会显示当前正在发布的所有活动。这些活动卡片位于应用描述下方、评论上方,位置醒目,用户在浏览产品详情时能够轻松看到。
搜索结果页面:当用户通过关键词搜索 App 时,已下载用户(老用户)看到的信息不会被折叠,而是会直接看到活动大图。这一设计能够有效唤醒老用户,提醒他们参与活动,增强用户粘性。对于未下载用户,他们会继续看到原有的商店截图,但也可以通过直接搜索 App 内活动标题来找到该活动。当用户搜索活动标题时,活动卡片会与相关 App 一起显示,这为开发者提供了一个扩大现有关键词覆盖数量的机会,有助于提高 App 在搜索结果中的排名。
精选推荐与个性化推荐页:如果活动内容能够得到苹果小编的青睐,就有可能登上“活动推荐”板块。一旦入选,活动将获得大量免费的曝光机会,吸引众多潜在用户,为产品带来可观的新增用户量。
产品详情页 |
搜索结果页 |
推荐页 |
目前,App 内活动共有 7 种活动类型,开发者在申请时可以根据活动内容选择对应的活动徽章,以准确传达活动的核心内容和特点。
挑战:此类活动旨在鼓励用户在活动结束前达成特定目标。例如,健身类 App 可以设置运动步数挑战,用户在规定时间内完成一定的步数即可获得奖励。这种活动能够激发用户的竞争意识和参与热情,提高用户的活跃度。
竞赛:用户相互比赛来争夺最高名次或赢得奖励。比如游戏类 App 可以举办排位赛,排名靠前的玩家可以获得稀有道具或现金奖励。竞赛活动能够营造紧张刺激的氛围,吸引更多用户参与,同时也能增加用户之间的互动和交流。
直播活动:所有用户能够同时体验的实时活动。活动应该为用户提供新的内容、功能或商品。例如,电商类 App 可以举办新品发布会直播,用户在直播过程中可以实时了解新品信息并下单购买。直播活动能够增强用户的参与感和沉浸感,提高用户的购买转化率。
重大更新:推出重要的新功能、内容或体验。需要注意的是,UI 调整或错误修复等小功能增强不符合此类活动的定义。比如,社交类 App 推出全新的社交模式或视频编辑功能,就可以通过重大更新活动向用户展示。重大更新活动能够吸引老用户回归,同时也能够吸引新用户的关注。
新的一季:在已有内容的基础上推出新内容、故事情节或媒体库。例如,游戏类 App 推出新的关卡、剧情或角色,视频类 App 推出新的剧集或综艺节目。新的一季活动能够延续用户的兴趣和热情,提高用户的留存率。
首播:内容或媒体素材的首次推出,如电影首映或新发布的音频。对于影视、音乐类 App 来说,首播活动是一个很好的宣传和推广机会,能够吸引大量用户关注。
特别活动:可能跨多个活动或体验、不能通过其他活动徽章获取的限时活动。通常情况下,如果开发者不明确自身活动分类,选择特别活动徽章基本不会有错。特别活动具有灵活性和创新性,可以根据不同的节日、热点事件或产品需求进行定制,为开发者提供了更多的发挥空间。
申请 iAE 相对简单,开发者只需要提供活动对应的图片或者视频素材以及文案即可。这些素材将用于活动卡片的展示,因此需要确保其质量和吸引力。素材的规格要求开发者需严格按照规定进行准备,以保证活动卡片在 App Store 上的展示效果,素材以及文案尽量要避免展示价格或者过于促销,否则会被拒审。
目前,申请 iAE 是免费的,无需更版,且没有明显的风险。苹果对于活动的审核相对较为宽松,开发者随便找个合理的由头都可以进行申请。如果条件允许,建议每款 App 都可以每月固定推出 1 - 2 个 App 内活动。这样做不仅可以在一定程度上唤醒老用户,促进新用户激活转化,更有可能入选推荐,获取更多新用户。

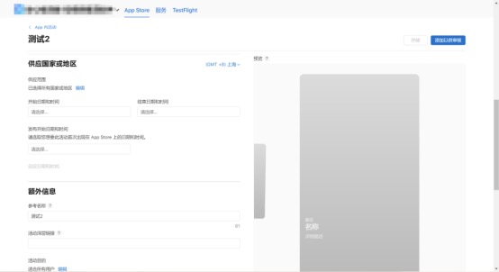
开发者需要登录 AppStore Connect 后台,在后台界面中找到并选择“App 内活动”选项,然后点击“添加活动”按钮,开始创建新的活动。

活动名称主要用于 connect 后台的数据分析,不会展示给用户。开发者可以根据活动的特点和目标,为活动起一个简洁明了、易于识别的名称,以便后续对活动效果进行评估和分析。

活动详细信息是活动卡片展示的核心内容,包括图像或视频、活动名称(展示给用户)、简要描述等。需要精心设计这些信息,确保其能够准确传达活动的主题、内容和亮点,吸引用户的关注。在填写过程中,要注意语言的简洁性和吸引力,避免过于复杂或冗长的描述。



全部信息填写完毕后,开发者需要先点击“存储”按钮,将活动信息保存到后台。然后,再点击“添加审核”按钮,将活动提交给苹果进行审核。一般情况下,审核时间为 1 - 2 日,审核通过后活动即可正式上线。

最后,iAE 为 App 开发者提供了一个强大的推广工具,通过合理运用 iAE 功能,开发者能够有效提升产品的曝光度、用户参与度和转化率。希望本文的介绍能够帮助大家更好地了解和使用 iAE,为产品的推广和发展注入新的动力。
扫码进群免费领取会员
微信公众号
{{item.time_desc}}
直播电商大数据分析平台
实时直播
爆款直播间
达人榜单
热门商品
爆款视频
电商干货
电商问答
更多功能
更多
iAE(App 内活动)自上线至今已近两年时间,然而,仍有不少朋友尚未充分认识到这一功能的重大意义与潜在价值。在竞争激烈的 App 市场环境中,iAE 为开发者提供了一个绝佳的展示和推广平台。接下来,本文将为大家详细介绍 iAE 是什么、有哪些分类、如何选择、申请需要准备什么以及具体的申请流程,帮助大家全面掌握 iAE 的运用技巧。
iAE,即 App 内活动,指的是 App 和游戏内举办的具有时效性的活动。对于用户而言,他们无需离开 App Store,就能直接在 iOS 和 iPadOS 上的 App Store 中看到产品的 App 内活动。这一功能为产品提供了一种全新的展示方式,有助于扩大活动触及的用户群体,提升产品的曝光度和用户参与度。
在 iOS 15、iPadOS 15 及更高版本的系统上,App 内活动会以活动卡片的形式在 App Store 上进行展示。这些活动卡片设计精美,包含图像或视频、活动名称以及简要描述,能够迅速吸引用户的注意力。
产品详情页面:在产品详情页,会显示当前正在发布的所有活动。这些活动卡片位于应用描述下方、评论上方,位置醒目,用户在浏览产品详情时能够轻松看到。
搜索结果页面:当用户通过关键词搜索 App 时,已下载用户(老用户)看到的信息不会被折叠,而是会直接看到活动大图。这一设计能够有效唤醒老用户,提醒他们参与活动,增强用户粘性。对于未下载用户,他们会继续看到原有的商店截图,但也可以通过直接搜索 App 内活动标题来找到该活动。当用户搜索活动标题时,活动卡片会与相关 App 一起显示,这为开发者提供了一个扩大现有关键词覆盖数量的机会,有助于提高 App 在搜索结果中的排名。
精选推荐与个性化推荐页:如果活动内容能够得到苹果小编的青睐,就有可能登上“活动推荐”板块。一旦入选,活动将获得大量免费的曝光机会,吸引众多潜在用户,为产品带来可观的新增用户量。
产品详情页 |
搜索结果页 |
推荐页 |
目前,App 内活动共有 7 种活动类型,开发者在申请时可以根据活动内容选择对应的活动徽章,以准确传达活动的核心内容和特点。
挑战:此类活动旨在鼓励用户在活动结束前达成特定目标。例如,健身类 App 可以设置运动步数挑战,用户在规定时间内完成一定的步数即可获得奖励。这种活动能够激发用户的竞争意识和参与热情,提高用户的活跃度。
竞赛:用户相互比赛来争夺最高名次或赢得奖励。比如游戏类 App 可以举办排位赛,排名靠前的玩家可以获得稀有道具或现金奖励。竞赛活动能够营造紧张刺激的氛围,吸引更多用户参与,同时也能增加用户之间的互动和交流。
直播活动:所有用户能够同时体验的实时活动。活动应该为用户提供新的内容、功能或商品。例如,电商类 App 可以举办新品发布会直播,用户在直播过程中可以实时了解新品信息并下单购买。直播活动能够增强用户的参与感和沉浸感,提高用户的购买转化率。
重大更新:推出重要的新功能、内容或体验。需要注意的是,UI 调整或错误修复等小功能增强不符合此类活动的定义。比如,社交类 App 推出全新的社交模式或视频编辑功能,就可以通过重大更新活动向用户展示。重大更新活动能够吸引老用户回归,同时也能够吸引新用户的关注。
新的一季:在已有内容的基础上推出新内容、故事情节或媒体库。例如,游戏类 App 推出新的关卡、剧情或角色,视频类 App 推出新的剧集或综艺节目。新的一季活动能够延续用户的兴趣和热情,提高用户的留存率。
首播:内容或媒体素材的首次推出,如电影首映或新发布的音频。对于影视、音乐类 App 来说,首播活动是一个很好的宣传和推广机会,能够吸引大量用户关注。
特别活动:可能跨多个活动或体验、不能通过其他活动徽章获取的限时活动。通常情况下,如果开发者不明确自身活动分类,选择特别活动徽章基本不会有错。特别活动具有灵活性和创新性,可以根据不同的节日、热点事件或产品需求进行定制,为开发者提供了更多的发挥空间。
申请 iAE 相对简单,开发者只需要提供活动对应的图片或者视频素材以及文案即可。这些素材将用于活动卡片的展示,因此需要确保其质量和吸引力。素材的规格要求开发者需严格按照规定进行准备,以保证活动卡片在 App Store 上的展示效果,素材以及文案尽量要避免展示价格或者过于促销,否则会被拒审。
目前,申请 iAE 是免费的,无需更版,且没有明显的风险。苹果对于活动的审核相对较为宽松,开发者随便找个合理的由头都可以进行申请。如果条件允许,建议每款 App 都可以每月固定推出 1 - 2 个 App 内活动。这样做不仅可以在一定程度上唤醒老用户,促进新用户激活转化,更有可能入选推荐,获取更多新用户。

开发者需要登录 AppStore Connect 后台,在后台界面中找到并选择“App 内活动”选项,然后点击“添加活动”按钮,开始创建新的活动。

活动名称主要用于 connect 后台的数据分析,不会展示给用户。开发者可以根据活动的特点和目标,为活动起一个简洁明了、易于识别的名称,以便后续对活动效果进行评估和分析。

活动详细信息是活动卡片展示的核心内容,包括图像或视频、活动名称(展示给用户)、简要描述等。需要精心设计这些信息,确保其能够准确传达活动的主题、内容和亮点,吸引用户的关注。在填写过程中,要注意语言的简洁性和吸引力,避免过于复杂或冗长的描述。



全部信息填写完毕后,开发者需要先点击“存储”按钮,将活动信息保存到后台。然后,再点击“添加审核”按钮,将活动提交给苹果进行审核。一般情况下,审核时间为 1 - 2 日,审核通过后活动即可正式上线。

最后,iAE 为 App 开发者提供了一个强大的推广工具,通过合理运用 iAE 功能,开发者能够有效提升产品的曝光度、用户参与度和转化率。希望本文的介绍能够帮助大家更好地了解和使用 iAE,为产品的推广和发展注入新的动力。
更多阅读